Einzelstirnrad außen/innen nach DIN 3960 und weiteren Normen
Leistungsmerkmale
- Geometrie von einzelnen außen- oder innenverzahnten Stirnrädern, gerad- und schrägverzahnt nach DIN 3960, DIN 3961, DIN 3964, DIN 3967, DIN 3977 und DIN 868
- Berücksichtigung der Profilverschiebung inkl. erweitertem Bereich
- Verzahnungsqualität und Zahndickentoleranzen aus Listboxen auswählbar oder individuell definierbar
- Kopfkantenbruch kann berücksichtigt werden
- Genormte Werkzeugbezugsprofile nach ISO 53, DIN 867 und DIN 3972 können gewählt oder individuell vorgegeben werden, Werkzeuge mit verschobener Profillinie, Protuberanzwerkzeuge mit und ohne Bearbeitungszugabe, Auslegungsfunktion für Sonderwerkzeuge
- Hoch- und Kurzverzahnungen
- Werkzeugarten: Wälzfräser, Schneidrad/Stoßrad, konstruierte Evolvente
- Ermittlung der Prüfmaße für die Verzahnung, Vorschlag Messzähnezahl für Zahnweitenmaß sowie Kugel- bzw. Rollendurchmesser für diametrales Kugel-/Rollenmaß
- Ermittlung der Zahndickenabmaße aus gemessenen Werten bzw. aus vorgegebenen Prüfmaßen
- Berechnung der Kopf- und Fußformkreise
- Darstellung der exakt berechneten Zahnform
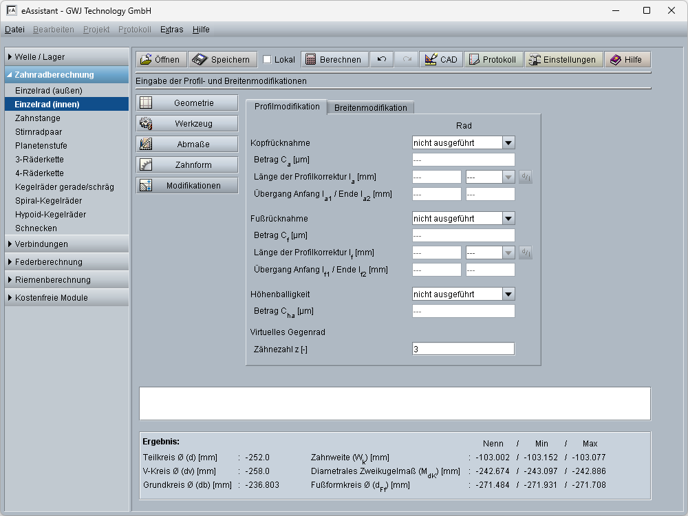
- Vorgabe und Berücksichtigung von Profilmodifikationen in der Zahnform: lineare und kreisförmige Kopfrücknahme, lineare und kreisförmige Fußrücknahme, symmetrische Höhenballigkeit
- Vorgabe von Flankenmodifikationen: Endrücknahme, symmetrische und asymmetrische Breitenballigkeit
- Geometrie von Innenverzahnungen
- Berechnung mit nicht ganzzahligen Zähnezahlen, d. h. Zähnezahlen mit Nachkommastellen auf Anfrage freischaltbar
- Berechnung mit Schrägungswinkel größer 45 Grad auf Anfrage freischaltbar
- Detailliertes Protokoll sowie Kurzprotokoll für Fertigung im HTML- und PDF-Format
- Ausgabe von CAD-Daten über eAssistant CAD-PlugIns oder als DXF-File
Beschreibung
Geometrie von einzelnen außen- oder innenverzahnten Stirnrädern, gerad- und schrägverzahnt nach DIN 3960, DIN 3961, DIN Dieses Zahnradberechnungsmodul ermöglicht die einfache und schnelle Berechnung der Geometrie von einzelnen Stirnrädern nach DIN 3960, DIN 3961, DIN 3964, DIN 3967, DIN 3977 und DIN 868. Es werden sowohl geradverzahnte als auch schrägverzahnte Außenstirnräder und Innenstirnräder bzw. Hohlräder unterstützt. Bei der Berechnung werden Profilverschiebung, Kopfkantenbruch und Toleranzen berücksichtigt. Verzahnungsqualitäten und Zahndickentoleranzen können bequem über entsprechende Listboxen ausgewählt werden.
Verschiedene genormte Werkzeugbezugsprofile nach ISO 53, DIN 867 und DIN 3972 stehen für die Berechnung zur Auswahl oder können individuell vorgegeben werden. Protuberanzwerkzeuge sowie Werkzeuge mit verschobener Profillinie werden auch unterstützt. Eine Bearbeitungszugabe je Flanke kann ebenfalls vorgegeben werden. Hoch- und Kurzverzahnungen sind ausführbar. Weiterhin werden die Prüfmaße für die Verzahnung ermittelt. Dabei werden die notwendige Messzähnezahl sowie der Messkörperdurchmesser automatisch vorgeschlagen. Optional können diese Werte auch durch den Anwender definiert werden. Darüber hinaus ist die Berechnung der Zahndickenabmaße aus den Prüfmaßen rückwärts möglich.
Ein besonderes Highlight des Moduls ist die Darstellung der exakt berechneten Zahnform. Für diese Darstellung können die kleinsten, mittleren und größten Abmaße für die Zahndicken und die Kopfkreise gewählt werden. Weiterhin erhält der Anwender entsprechende Hinweise oder Warnungen, z. B. hinsichtlich der Verzahnungstoleranzen, welche in Abhängigkeit der Verzahnungsqualität mit im Protokoll ausgegeben werden.
Selbstverständlich stehen in diesem Modul auch wieder die Redo/Undo-Funktionalität sowie die Protokollfunktion für HTML- und PDF-Berechnungsprotokolle zur Verfügung. Für die Protokollerzeugung können verschiedene Vorlagen, wie Kurz- oder Standardprotokoll, gewählt werden.